超凡软件站

代码段编辑器下载-vs2010代码段工具(Snippet Editor)下载v2.1 绿色版

  • 发布时间:
  • 推荐指数: ★★★★★

软件介绍

VS2010代码段工具是一个非常有用的代码段编辑器,完全支持各种语言的编辑,包括创建、编辑和修改程序。它可以免费使用,方便用户编写程序。欢迎下载!

vs2010代码段工具介绍

Snippet Editor是一个编辑VS代码片段的工具,同类工具中,它是免费实用的。

SnippetEditor,支持C#与其它语言的代码段包括J#\VB.NET\xml\html等的创建、编辑修改等,不知道为什么, vs2008 默认没有带代码段编辑器,一个非常好的编辑器,可以对Visual2005和visual2008 代码段进行编辑的工具,支持C++,VB,C#的代码段编辑,内含工具和源码。

从visual studio 2005开始,IDE支持代码片段。代码片段以代码缩写和TAB自动切换输入点的方式,提高书写代码的开发效率,比较常用的代码,如下面演示中的:class、ctor、for、cw...

代码段编辑器下载-vs2010代码段工具(Snippet Editor)下载v2.1 绿色版-第1张图片

其实这些代码片段,分别对应一个扩展名为“.snippet”的XML格式文件,我们可以到类似“C:/Program Files/Microsoft Visual Studio 9.0/VC#/Snippets/2052/Visual C#”目录,找到C#的常用代码片段。

代码段编辑器下载-vs2010代码段工具(Snippet Editor)下载v2.1 绿色版-第2张图片

同样,我们可以依照范例格式创作自己的snippet。

首先,我在D盘创建了Develop/MySnippets文件夹,我想要把自己的代码片段存储在这里。

然后打开Snippet Editor工具,选择Visual C#分类,右键->Add Path,选择MySnippets文件夹。

代码段编辑器下载-vs2010代码段工具(Snippet Editor)下载v2.1 绿色版-第3张图片

展开它,右键->Add New Snippet,创建一个新的代码片段,起名为“DialogForm”

代码段编辑器下载-vs2010代码段工具(Snippet Editor)下载v2.1 绿色版-第4张图片

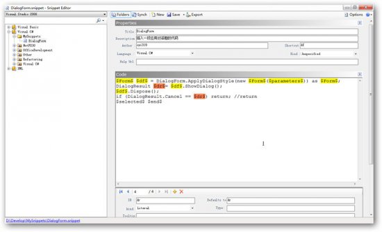
双击刚刚创建的DialogForm,编辑它。输入一些信息,注意在Shortcut里输入“df”,作为快速插入代码片段的输入字符。

在Code里输入下面代码:

[c-sharp]view plaincopy

Formdf=DialogForm.ApplyDialogStyle(newForm())asForm;

DialogResultdr=df.ShowDialog();

df.Dispose();

if(DialogResult.Cancel==dr)return;//return

$selected$$end$

然后选中代码里的第一个“Form”,点击代码编辑框下面的Add New按钮(“+”图标),那么所有Form单词都会被$符号括上并彩色显示。

代码段编辑器下载-vs2010代码段工具(Snippet Editor)下载v2.1 绿色版-第5张图片

用同样的方法,添加df、parameters、dr,注意顺序,其中$parameters$是加入在new $Form$()的构造参数中,默认值(Defaults to)设定为空的。

代码段编辑器下载-vs2010代码段工具(Snippet Editor)下载v2.1 绿色版-第6张图片

[c-sharp]view plaincopy

$Form$$df$=DialogForm.ApplyDialogStyle(new$Form$($parameters$))as$Form$;

DialogResult$dr$=$df$.ShowDialog();

$df$.Dispose();

if(DialogResult.Cancel==$dr$)return;//return

$selected$$end$

最后的效果如上图所示,然后点击窗口上方的保存(Save)按钮。

重新启动VS,在代码编辑器中输入df,然后键入两下TAB,就会出现刚刚创作的代码片段。

代码段编辑器下载-vs2010代码段工具(Snippet Editor)下载v2.1 绿色版-第7张图片

另外,这个代码片段创作需要是免费的,最新版本已经支持VS2010。

相关链接

热门下载